AMD Radeon™ GPU Profiler 2.4 新增对 AMD Radeon™ RX 9000 系列、纯计算应用程序、DirectML 应用程序(及更多!)的支持
分析。 调整。 加速。 现已包含在 AMD Radeon™ Developer Tool Suite 中。
了解 AMD Radeon™ GPU Profiler,这是一款开创性的底层优化工具,可提供有关 AMD Radeon™ GPU 的详细信息。
与过去“黑匣子”方法不同,PC 游戏开发者现在可以获得前所未有的、深入的 GPU 访问权限,并可以轻松分析图形、异步计算使用情况、事件计时、流水线停顿、屏障、瓶颈以及其他性能低效之处。
此独特工具可生成易于理解的可视化图,展示您的 DirectX® 12、Vulkan®、OpenCL™ 和 HIP 应用程序如何在硬件级别与 GPU 进行交互。使用 AMD Radeon™ Developer Panel 和我们的 AMD Software: Adrenalin Edition™ 驱动程序,对游戏进行性能分析既快速又简单。
鸟瞰式地了解您的命令缓冲区如何提交到每个 GPU 队列。
了解您的图形、异步计算和复制工作负载如何交互和同步。

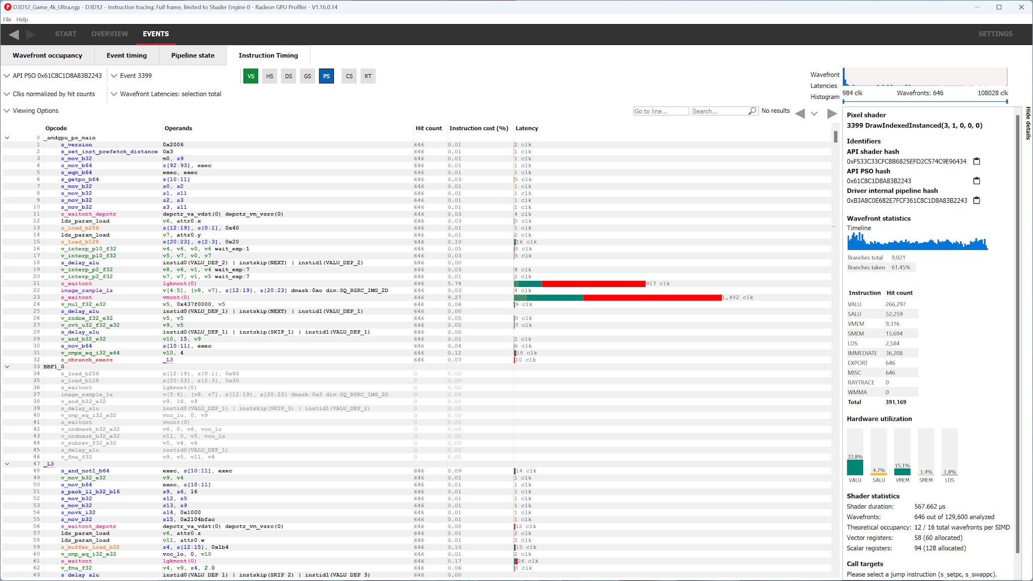
了解您的波前如何通过 GPU。我们还可以将波前与启动它们的 GPU 事件进行关联,并深入了解您的帧如何利用各种 GPU 内存缓存。
此视图中显示的数据可高度过滤、分组,并包含一个侧边栏,其中提供有关用户选择的更多详细信息。

使用指令计时视图,快速轻松地找到着色器中的热点。
您的 AMD RDNA™ 架构 ISA 中的每条指令都有一个条形图显示其平均延迟,让您可以找到需要优化的内容。

了解哪些屏障刷新了缓存、导致了同步点,甚至运行了它们自己的内部着色器。
消除流水线气泡,夺回您的性能。

支持额外的 AMD RDNA™ 4 架构硬件(AMD Radeon™ RX 9060 XT、AMD Radeon™ RX 9070 GRE 和 AMD Radeon™ AI PRO R9700 GPU)。
现在支持在基于 AMD RDNA™ 3 架构的 APU 上进行计数器收集(需要 25.10 或更高版本的驱动程序)。
支持在 Work Graph 流水线的“Pipelines Overview”(流水线概览)窗格中显示流水线数据(需要 25.10 或更高版本的驱动程序)。
改进了 AMD Radeon™ GPU Profiler 与 AMD Radeon™ GPU Analyzer 在包含多个着色器(例如某些光线追踪和计算流水线)的流水线之间的互操作性。
改进了“Instruction timing”(指令计时)窗格中的指令延迟工具提示。
改进了 DirectX® 12 事件(从 ExecuteIndirect 启动)的事件名称注释。
提高了包含大量事件的配置文件的加载性能。
修复了许多错误/稳定性/可用性问题。